报文加密和报文解密
ZOLOZ网关协议能够实现报文加密,保证数据在传输过程中不被篡改。如果商户发送了加密请求,ZOLOZ服务会返回加密响应;如果商户发送了未加密请求,ZOLOZ服务会返回未加密响应。
由于ZOLOZ服务处理的数据可能包含敏感信息,为加强报文传输安全性,ZOLOZ服务会对响应报文进行加密。敏感信息包括所有敏感的个人身份信息,例如姓名、身份证号码、生日、地址、人脸等。
报文加密
报文加密流程
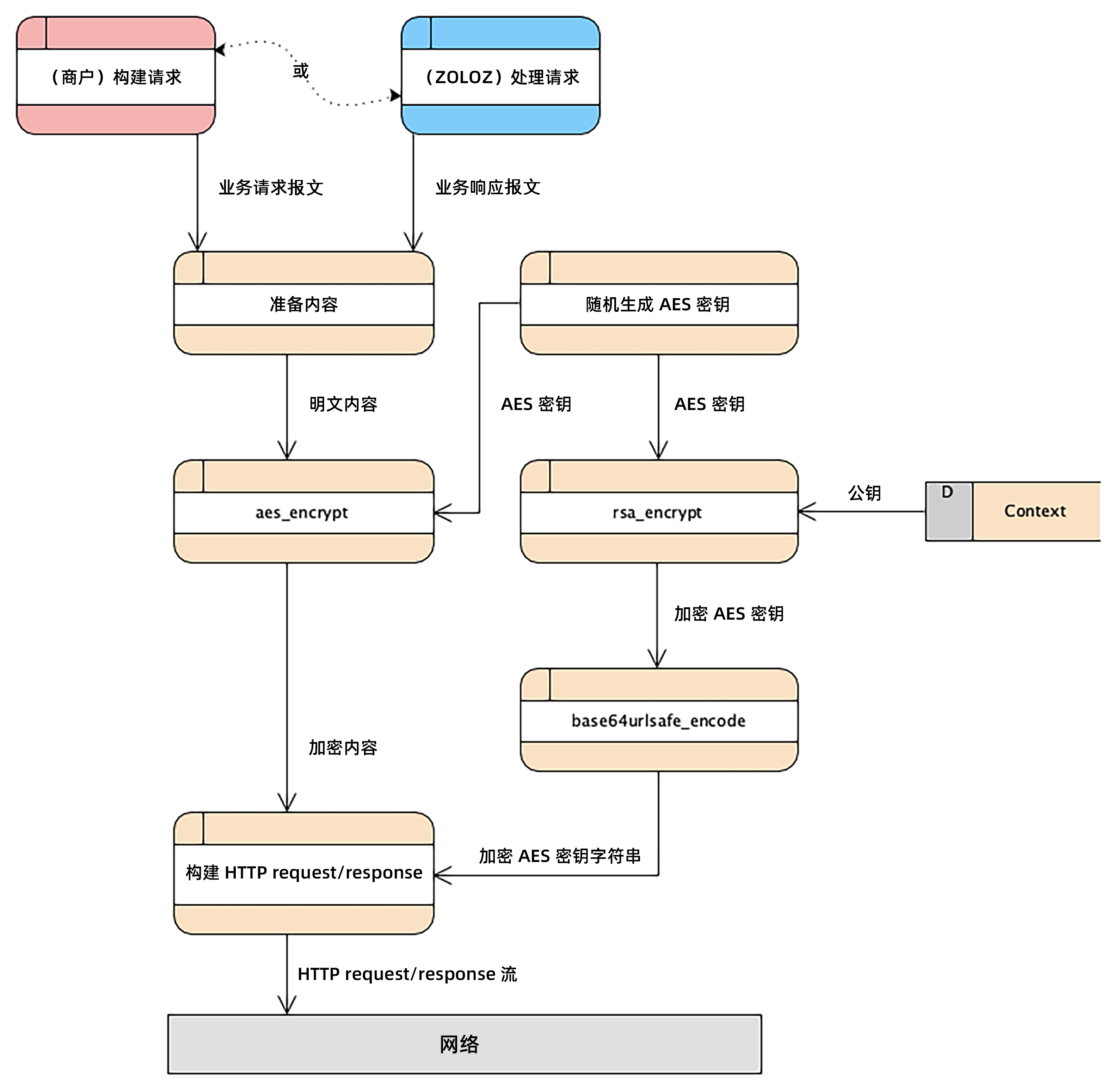
下图展示了从商户角度如何进行请求报文加密,以及从ZOLOZ服务角度如何进行响应报文加密。

图1. 报文加密活动图
报文加密步骤
1. 获取公钥
- 对于请求报文,在创建商户账号时ZOLOZ系统会生成一个RSA 2048密钥对。每个商户的密钥对都是唯一的,且包含一个公钥。商户需提前获取公钥。
- 对于响应报文,商户端必须生成一个RSA 2048密钥对。生成的密钥对包含一个公钥,您必须在ZOLOZ系统中成功注册公钥后才能发送请求。ZOLOZ服务可以使用已注册的公钥对后续的响应报文进行加密。
2. 准备待加密内容
待加密内容是业务请求或业务响应相关的明文报文,通常为JSON字符串格式。
3. 生成AES对称密钥
AES对称密钥是随机生成的一个256位数据。
4. 加密内容
内容加密公式:
copy
ENCYRPTED_CONTENT_STRING=base64urlsafe_encode(aes_encrypt($CONTENT_TO_BE_ENCRYPTED, $AES_KEY))内容加密公式由以下几部分组成:
- 依赖的函数
aes_encrypt:使用AES算法对报文进行加密。更多信息,请参见aes_encrypt。base64urlsafe_encode:该函数用于对加密数据进行编码。更多信息,请参见base64urlsafe_encode。
- 输入参数
CONTENT_TO_BE_ENCRYPTED:步骤2中准备的待加密内容字符串。AES_KEY:步骤3中生成的AES对称密钥。
- 输出参数
ENCYRPTED_CONTENT_STRING:加密内容字符串。
5. 加密AES密钥
AES密钥加密公式:
copy
ENCYRPTED_AES_KEY=base64urlsafe_encode(rsa_encrypt($AES_KEY, $PUBLIC_KEY))AES密钥加密公式由以下几部分组成:
- 依赖的函数
rsa_encrypt:该函数用于加密AES密钥。更多信息,请参见rsa_encrypt。base64urlsafe_encode:该函数用于对加密数据进行编码。更多信息,请参见base64urlsafe_encode。
- 输入参数
AES_KEY:步骤3中生成的AES对称密钥。PUBLIC_KEY:步骤1中获取的公钥。
- 输出参数
ENCYRPTED_AES_KEY:加密AES密钥字符串。
6. 配置header和body
- 配置
Encrypt头。
在HTTP头的Encrypt字段中指定加密的AES密钥。格式如下:
copy
Encrypt: algorithm=RSA_AES, symmetricKey=<ENCYRPTED_AES_KEY>- 配置
Content-Type头,将内容格式设置为text/plain。
copy
content-type: text/plain- 配置HTTP正文。
将加密内容字符串设置为HTTP的正文,加密内容字符串是从步骤4中获取的ENCYRPTED_CONTENT_STRING。
报文解密
报文解密流程
下图展示了从ZOLOZ服务角度如何进行请求报文解密,以及从商户角度如何进行响应报文解密。

图2. 报文解密活动图
报文解密步骤
1. 获取私钥
- 对于请求报文,在创建商户账号时ZOLOZ系统会生成一个RSA 2048密钥对。每个商户的密钥对都是唯一的,且包含一个私钥。ZOLOZ服务可以使用该私钥解密包含在加密请求中的对称密钥。
- 对于响应报文,商户端必须生成一个RSA 2048密钥对。生成的密钥对包含一个私钥,商户可以使用该私钥解密包含在加密响应中的对称密钥。
2. 获取待解密内容
待解密的内容为整个已加密的HTTP body。
3. 提取加密AES对称密钥
在HTTP请求头或HTTP响应头的Encrypt字段中提取加密的AES对称密钥。
Encrypt: algorithm=RSA_AES, symmetricKey=<AES_KEY_TO_BE_EXTRACTED>
4. 解密AES密钥
AES密钥解密公式:
copy
AES_KEY=rsa_decrypt(base64urlsafe_decode($ENCRYPTED_AES_KEY), $PRIVATE_KEY)AES密钥解密公式由以下几部分组成:
- 依赖的函数
base64urlsafe_decode:该函数用于解码加密数据。更多信息,请参见base64urlsafe_decode。rsa_decrypt:该函数用于解密密文。更多信息,请参见rsa_decrypt。
- 输入参数
ENCRYPTED_AES_KEY:从步骤3中提取的加密AES密钥。PRIVATE_KEY:从步骤1中获取的私钥。
- 输出参数
AES_KEY:加密报文内容时随机生成的初始AES密钥。
5. 解密内容
内容解密公式:
copy
PLAIN_CONTENT_STRING=utf8_encode(aes_decrypt(base64urlsafe_decode($Content_To_Be_Decrypted, $AES_KEY))内容解密公式由以下几部分组成:
- 依赖的函数
base64urlsafe_decode:该函数用于解码加密数据。更多信息,请参见base64urlsafe_decode。aes_decrypt:该函数用于解密密文。更多信息,请参见aes_decrypt。utf8_encode:该函数用于将二进制数据编码为UTF-8格式的文本字符串。更多信息,请参见utf8_encode。
- 输入参数
Content_To_Be_Decrypted:从步骤2中获取的待解密内容。AES_KEY:从步骤4中获取的AES对称密钥。
- 输出参数
PLAIN_CONTENT_STRING:待使用的明文内容字符串,通常为JSON字符串格式。